巨大黑人XXXXX高潮女子小便,特大黑人巨交吊性XXXX,《黑人性奴2》免费观看,被黑人的巨茎日出白浆,欧美性受XXXX黑人XYX性爽,双腿张开被9个黑人调教影片

新聞資訊

News

喜報!上海控安博士后研究員入選 2024年度上海市東方英才計劃青年項目

發布時間:2025-01-24 作者:上海工業控制安全創新科技有限公司 點擊次數:

近日,上海市人才工作局公布2024年度東方英才入選名單。經上海市各平臺遴選推薦、專家評審等層層選拔,上海控安與華東師范大學聯合培養博士后馮勁草,成功入選2024年度上海市東方英才計劃青年項目。

馮勁草博士,上海控安博士后科研工作站與華東師范大學軟件工程博士后流動站聯合培養博士后。目前擔任上海控安可信軟件創新研究院副院長、系統建模組總監,主要研究方向為形式化方法和需求工程。曾參與多項國家自然科學基金面上項目、聯合基金項目,主要工作包括需求的形式化建模與分析、面向領域的形式化工程方法等。與國內工業領域多家頭部應用單位協同,對方法和工具在真實工業環境下進行應用驗證。

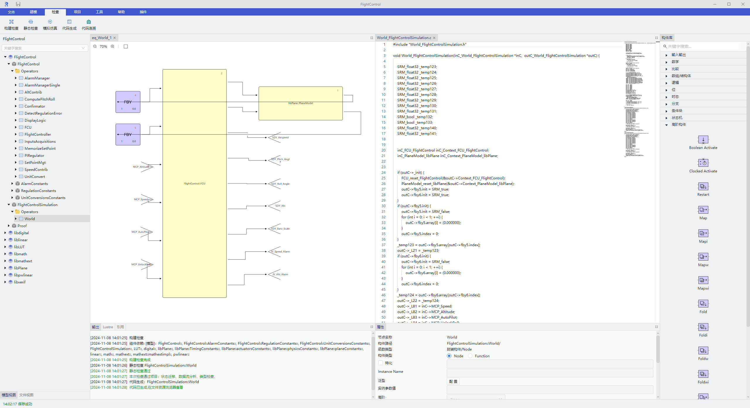
馮勁草博士聚焦工業基礎軟件領域,帶領其團隊圍繞高可信建模驗證工具卡脖子問題開展長期攻關,成功研發國產自主可控的高可信嵌入式軟件建模開發工具SmartRocket Modeler,滿足基于模型的開發(MBD)要求,適用于航空、航天、船舶及運載車輛等嵌入式控制軟件的詳細設計和編碼階段,以嚴謹的數學理論支撐建模、驗證到代碼生成的完整流程,節省大量的人力和時間,為國家關鍵核心技術自主可控提供有力支撐,有效填補國內該領域技術空白,打破國外工業軟件的壟斷地位。

SmartRocket Modeler 高可信嵌入式軟件建模開發工具

據悉,東方英才計劃青年項目是上海市高質量人才培養項目,旨在培養全球基礎前沿領域和關鍵核心技術創新領域的青年學術帶頭人和青年技術帶頭人。此次人才入選將進一步激發上海控安在國產化軟件創新方面的人才活力,推動在工業基礎軟件領域取得更多突破。

未來,上海控安將持續以人才為引領,不斷強化高水平科技人才體系建設,堅持創新驅動發展戰略,助推上海市高水平人才高地建設,為推動國產軟件產業的發展做出更大貢獻。


閱讀原文

欢迎光临: 苗栗市| 秭归县| 温泉县| 黎川县| 蒙自县| 瑞昌市| 民权县| 额尔古纳市| 偏关县| 桑日县| 乳源| 上犹县| 普安县| 米林县| 聊城市| 德清县| 浦东新区| 遵义县| 宜黄县| 伊金霍洛旗| 菏泽市| 宁安市| 定日县| 双江| 本溪| 邹平县| 个旧市| 滦南县| 调兵山市| 大安市| 灵宝市| 六枝特区| 沈阳市| 绵阳市| 临沭县| 库车县| 民县| 韶关市| 时尚| 饶河县| 尼勒克县|